Mapping Multiple Input Files to Multiple Output Files
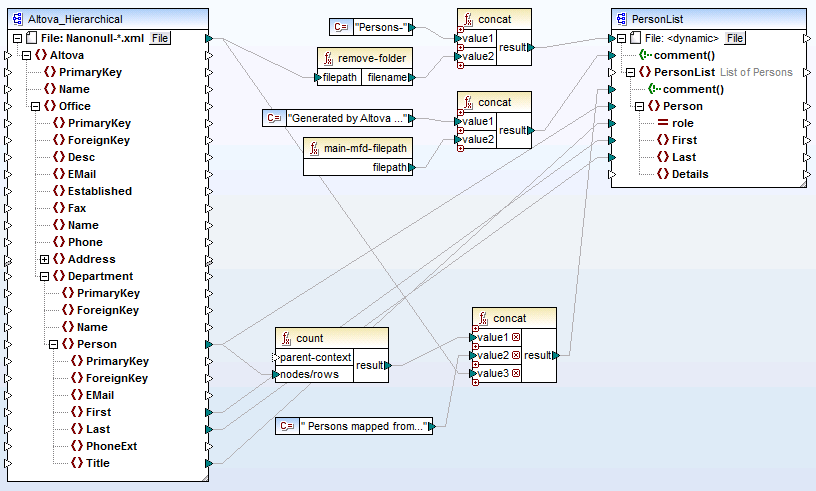
To map multiple files to multiple target files, you need to generate unique output file names. In some cases, the output file names can be derived from strings in the input data, and in other cases it is useful to derive the output file name from the input file name, e.g. by changing the file extension.
In the following mapping, the output file name is derived from the input file name, by adding the prefix "Persons-" with the help of the concat function.

MultipleInputToMultipleOutputFiles.mfd (MapForce Basic Edition)
| Note: | Avoid simply connecting the input and output root nodes directly, without using any processing functions. Doing this will overwrite your input files when you run the mapping. You can change the output file names using functions such as the concat function, as shown above. |
The menu option File | Mapping Settings allows you to define globally the file path settings used by the mapping (see Changing the mapping settings).