Altova UModel 2024 Professional Edition

Grafische Benutzeroberfläche von UModel

Zur Startseite Zurück Nach oben Weiter

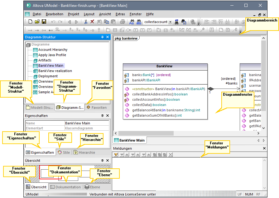
Die grafische Benutzeroberfläche von UModel besteht aus dem Diagrammhauptbereich und einer Reihe von kleineren Hilfsfenstern, über die Sie Daten eingeben oder anzeigen können. Der Diagrammbereich dient als Container für alle offenen Diagrammfenster. Um der Reihe nach alle offenen Diagrammfenster anzuzeigen, drücken Sie Strg+Tab.

um_ent_gui

Grafische Benutzeroberfläche von UModel

Standardmäßig sind die Hilfsfenster auf der linken Seite in Dreiergruppen angedockt und das Fenster "Meldungen" wird unterhalb des Diagrammbereichs angezeigt. Sie können alle Fenster jedoch nach Bedarf verschieben und andocken oder freischwebend anzeigen. Alle Fenster können über die Auswahlliste Suchen in der Hauptsymbolleiste oder durch Drücken von Strg+F durchsucht werden. Siehe auch Suchen und Ersetzen von Text.

So docken Sie ein Fenster an oder ab:

Klicken Sie mit der rechten Maustaste auf seine Titelleiste und wählen Sie im Kontextmenü den Befehl Angedockt (bzw. Abgedockt).

So verschieben Sie ein Fenster:

1.Klicken Sie auf die Titelleiste des Fensters und ziehen Sie es an eine neue Position. Daraufhin wird eine Reihe von Andockhilfen angezeigt.

um_docking_aids

2.Ziehen Sie das Fenster über den oberen, rechten, linken oder unteren Ziehpunkt, um das Fenster an der neuen Position anzudocken.

So setzen Sie alle Symbolleisten und Fenster wieder in den Originalzustand zurück:

Klicken Sie im Menü Extras auf Symbolleisten und Fenster wiederherstellen.

 

 

Dieses Kapitel bietet Referenzinformationen zu den Teilen, aus denen die grafische Benutzeroberfläche von UModel, besteht:

 

Fenster "Modell-Struktur"

Fenster "Diagramm-Struktur"

Fenster "Favoriten"

Fenster "Eigenschaften"

Fenster "Stile"

Fenster "Hierarchie"

Fenster "Übersicht"

Fenster "Dokumentation"

Fenster "Ebene"

Fenster "Meldungen"

Diagrammfenster

Diagrammbereich

© 2018-2024 Altova GmbH