Altova UModel 2024 Enterprise Edition

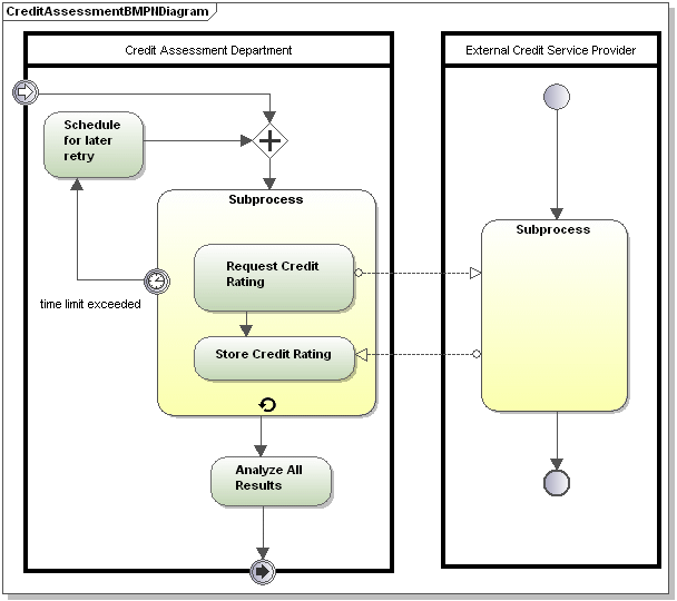
Mit Geschäftsprozessdiagrammen wird eine große Bandbreite an Informationen abgedeckt. Zur Erstellung von Geschäftsprozessen wird eine ganze Reihe verschiedener Modellierungsarten verwendet.

 

Std-busin20

 

 

Es gibt drei Arten von Geschäftsprozessen:

 

Private nicht ausführbare (interne) Geschäftsprozesse:

Nicht ausführbare Prozesse sind Prozesse, zu denen es nicht genug Informationen gibt, um sie ausführen zu können; im Allgemeinen ist dies während der Entwicklungsphase der Fall.

 

Private ausführbare (interne) Geschäftsprozesse:

Ausführbare Prozesse sind Prozesse, die aufgrund dessen, dass sie zur Gänze der BPMN 2.0-Semantik gemäß modelliert wurden, ausgeführt werden können.

 

Std-busin201

 

 

Öffentliche Prozesse:

Definieren die Interaktion zwischen einem privaten Prozess und einem separaten Prozess oder Beteiligten, z.B. Arzt-Patient-Interaktionen.

 

Std-busin202

 

 

© 2017-2023 Altova GmbH