Altova UModel 2023 Basic Edition

Altova Website: _ic_link UML-Sequenzdiagramme

 

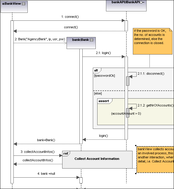
UModel unterstützt das in UML definierte Standard-Sequenzdiagramm und ermöglicht die einfache Manipulation von Objekten und Nachrichten zur Modellierung von Fallszenarien. Das im folgenden Abschnitt gezeigte Aktivitätsdiagramm steht im UModel-Ordner ...\UModelExamples in den Beispielen Bank_Java.ump, Bank_CSharp.ump and Bank_MultiLanguage.ump zur Verfügung.

 

Sie können Sequenzdiagramme manuell modellieren oder diese alternativ dazu anhand von mit Reverse-Engineering erstelltem Quellcode generieren, wie unter Generieren von Sequenzdiagrammen anhand von Quellcode beschrieben.

sequ-connect2

© 2017-2023 Altova GmbH