Sequenzdiagramm
Altova Website:
UML-Sequenzdiagramme
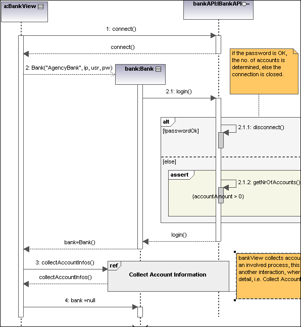
UModel unterstützt das in UML definierte Standard-Sequenzdiagramm und ermöglicht die einfache Manipulation von Objekten und Nachrichten zur Modellierung von Fallszenarien. Das im folgenden Abschnitt gezeigte Aktivitätsdiagramm steht im UModel-Ordner ...\UModelExamples in den Beispielen Bank_Java.ump, Bank_CSharp.ump and Bank_MultiLanguage.ump zur Verfügung.
Sie können Sequenzdiagramme manuell modellieren oder diese alternativ dazu anhand von mit Reverse-Engineering erstelltem Quellcode generieren, wie unter Generieren von Sequenzdiagrammen anhand von Quellcode beschrieben.
