Altova MobileTogether Designer

Mit jeder Seite in einem MobileTogether Design sind bestimmte vordefinierte Ereignisse verknüpft:

 

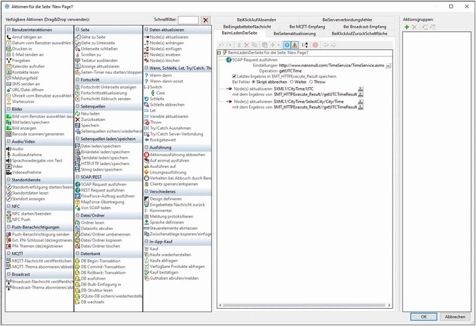
BeimLadenDerSeite: Es kann eine Gruppe von Aktionen definiert werden, die beim Laden der Seite ausgeführt werden sollen.

BeiSeitenaktualisierung: Sie können festlegen, wann eine Seite aktualisiert werden soll: (i) beim erneuten Öffnen der Seite; (ii) in festgelegten Intervallen; (iii) manuell, wenn der Benutzer auf die Schaltfläche Aktualisieren tippt/klickt oder wenn er (auf iOS-Geräten) zum Aktualisieren nach unten zieht. Für jede dieser Methoden können Aktionen definiert werden. Es können eine oder alle dieser Methoden verwendet werden.

BeiKlickAufZurückSchaltfläche: Aktionen, die ausgeführt werden sollen, wenn Sie die Zurück-Schaltfläche der Lösung betätigen.

BeiKlickAufAbsenden: Aktionen, die ausgeführt werden sollen, wenn Sie die Absenden-Schaltfläche der Lösung betätigen.

BeiSerververbindungsfehler: Aktionen, die ausgeführt werden sollen, wenn der Server nicht erreichbar ist. Der Fehler kann bei der erstmaligen Herstellung der Verbindung oder bei einer späteren Unterbrechung der Verbindung auftreten. Verwenden Sie zum Debuggen solcher Fehler die Variable MT_ServerConnectionErrorLocation. Eine Übersicht über die Einsatzmöglichkeiten für dieses Ereignis finden Sie im Abschnitt Serververbindungsfehler.

BeiEingebetteterNachricht: Ein Ereignis, das die Nachricht generiert, die von einem in eine Webseite eingebetteten IFrame an den Workflow auf dem Server gesendet wird. Eine Beschreibung dieser Funktion finden Sie unter Eingebettete Webseiten-Lösungen.

Bei MQTT-Empfang: Dieses Ereignis wird ausgelöst, wenn für ein auf der Seite definiertes MQTT-Themenabonnement eine MQTT-Nachricht empfangen wurde.

BeiFortschrittsaktualisierung: Ein Ereignis auf Unterseiten, das den Fortschritt von Server-Aktionen angibt. Es wird durch die Aktion Fortschrittsaktualisierung ausgelöst und kann die Unterseite mit Informationen über den Fortschritt der Server-Aktionen aktualisieren.

 

Diese Ereignisse werden als Seitenereignisse bezeichnet (im Gegensatz zu Steuerelementereignissen). Für jedes können eine oder mehrere Aktionen (Seitenaktionen) definiert werden. Wenn ein Seitenereignis ausgelöst wird, wird die dafür definierte Seitenaktion ausgeführt.

 

Definieren der Aktionen eines Seitenereignisses

Um die Aktionen eines Seitenereignisses zu definieren, rufen Sie das Dialogfeld "Aktionen" (Abbildung unten) auf. Klicken Sie auf das Register des gewünschten Ereignisses und definieren Sie die Aktionen dafür.

 

Das Dialogfeld "Aktionen" (Abbildung unten) kann auf die folgenden Arten aufgerufen werden:

 

Klicken Sie auf Seite | Seitenaktionen.

Klicken Sie mit der rechten Maustaste auf eine beliebige Stelle der Seite und wählen Sie Seitenaktionen.

Gehen Sie im Fenster "Stile & Eigenschaften" zum Abschnitt Seite und klicken Sie für die Eigenschaft Seitenaktionen auf die Schaltfläche Zusätzliches Dialogfeld.

Klicken Sie auf Seite | Aktionsübersicht, um das Dialogfeld "Aktionsübersicht" aufzurufen. Klicken Sie anschließend auf die Schaltfläche Zusätzliches Dialogfeld des zu definierenden Seitenereignisses.

Zum Erweitern/Reduzieren klicken

Informationen über das Dialogfeld "Aktionen", die Bereiche des Dialogfelds und deren Funktionalitäten finden Sie im Abschnitt Aktionen.

 

Definieren von Seitenaktionen

Um die Seitenaktion(en) eines Seitenereignisses zu definieren, ziehen Sie die gewünschte Seitenaktion aus dem Fenster auf der linke Seite auf das Ereignisregister im Fenster auf der rechten Seite. Nähere Informationen zum Dialogfeld "Seitenaktionen" und den verschiedenen Arten verfügbarer Seitenaktionen finden Sie im Abschnitt Aktionen.

 

© 2018-2024 Altova GmbH