Laden der Daten aus einer Datei
In diesem Abschnitt werden die folgenden Schritte beschrieben:
•Definieren, dass die Daten für die Lösung beim Laden der Lösungsseite aus einer XML-Datei abgerufen werden. Die Datei befindet sich unter dem Namen AltovaProducts.x im Ordner "Tutorials". Ihren Inhalt sehen Sie unten. Sie hat eine ähnliche Struktur wir die in Teil 1 erstellte Seitenquelle. Der einzige Unterschied besteht darin, dass sie ein neues Element Selection enthält.
•Anpassen der Struktur der Seitenquelle an die unterschiedliche Struktur der XML-Datendatei.
Diese Datei befindet sich im Ordner MobileTogether des Ordners (Meine) Dokumente: MobileTogetherDesignerExamples\Tutorials\AltovaProducts.xml.
<?xml version="1.0" encoding="UTF-8"?> <Products> <Selection></Selection> <Product>XMLSpy</Product> <Product>MapForce</Product> <Product>StyleVision</Product> <Product>MobileTogether</Product> <Product>DatabaseSpy</Product> <Product>DiffDog</Product> <Product>SchemaAgent</Product> <Product>UModel</Product> <Product>Authentic</Product> </Products>
|
Definieren der beim Laden der Seite zu verwendenden Datendatei
Um festzulegen, dass die Daten für die Seitenquelle aus einer XML-Datei abgerufen werden sollen, gehen Sie folgendermaßen vor:
1.Öffnen Sie QuickStart01.mtd. Diese Datei befindet sich im Ordner MobileTogether des Ordners (Eigene) Dokumente: MobileTogetherDesignerExamples\Tutorials\.
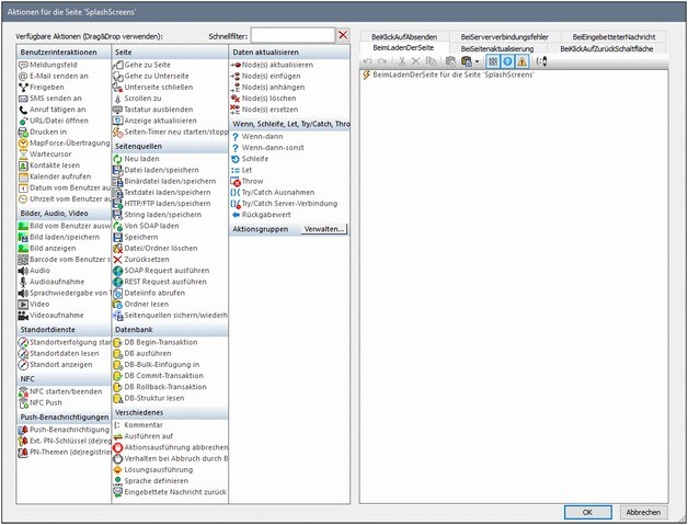
2.Klicken Sie auf Seite | Seitenaktionen. Daraufhin wird das Dialogfeld "Seitenaktionen" (Abbildung unten) aufgerufen.
3.Ziehen Sie die Aktion Datei laden/speichern auf das Register des Ereignisses BeimLadenDerSeite.
4.Stellen Sie sicher, dass die Option "Aus Datei laden" aktiviert ist (siehe Abbildung unten) und dass die Seitenquelle \$XML1 ist.
5.Klicken Sie auf die Schaltfläche Zusätzliches Dialogfeld des Eintrags Dateipfad. Daraufhin wird das Dialogfeld "Datei laden" angezeigt.
6.Aktivieren Sie das Kontrollkästchen Pfad relativ zur Design-Datei machen und navigieren Sie zur Datei AltovaProducts.xml.
7.Sie werden gefragt, ob Sie diese Datei zusammen mit der Designdatei auf MobileTogether Server bereitstellen möchten. Klicken Sie auf Ja. Die Datei wird daraufhin als die beim Laden der Seite zu ladende Datendatei für die Seitenquelle \$XML1 definiert (Abbildung unten).

8.Klicken Sie abschließend auf OK.
Ändern der Datenstruktur der Seitenquelle
Die XML-Datendatei hat ein zusätzliches Element Selection. Damit die XML-Struktur die Daten aus diesem Element enthält, fügen wir nun im Fenster "Seitenquellen" ein Element Selection zur XML-Struktur der Seitenquelle hinzu (siehe Abbildung unten und Codefragment oben). Um das Element Selection zur Struktur hinzuzufügen, klicken Sie mit der rechten Maustaste entweder auf Products oder auf Product und wählen Sie Child hinzufügen bzw. Anhängen und anschließend Element aus. Benennen Sie das Element durch Doppelklick darauf und Bearbeiten des Namens in Selection um.

Wir fügen keinen Standardwert für Selection hinzu, da die Daten beim Laden der Seite aus der Datei AltovaProducts.xml aufgerufen werden sollen. Dies war die Aktion, die wir für das Ereignis BeimLadenDerSeite dieser Seite definiert haben (siehe oben). Würden wir einen Standardwert für Selection definieren, würde dieser Standardwert den aus dem Node Selection in der Datei AltovaProducts.xml abgerufenen Wert außer Kraft setzen. Wenn daher keine Standardwerte im Fenster "Seitenquellen" zugewiesen wurden, ist der Node Selection beim Laden der Seite leer, da der Node Selection in AltovaProducts.xml leer ist (siehe Codefragment oben). Wir werden dies später in diesem Tutorial in Simulationen testen.
