Altova MapForce 2024 Professional Edition

Structure du fichier de traçage

Accueil Préc Haut Suivant

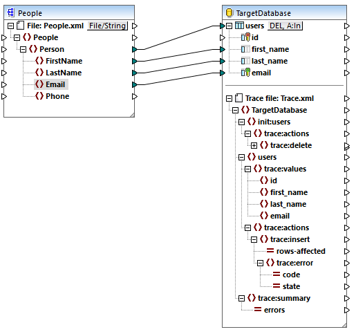
Lorsque le traçage est activé pour un composant de base de données, une structure de traçage devient disponible dans la partie inférieure du composant, par exemple :

mf_db_trace_04

Comme illustré ci-dessus, le nœud supérieur dans la structure de traçage indique le nom du fichier de traçage qui sera rédigé lorsque le mappage est exécuté. Le reste de la structure de traçage est modelé après la structure des tables de base de données ou des procédures stockées qui participent au mappage. Dans cet exemple, le nom de la base de données est "TargetDatabase", donc un item semblable existe dans la structure de traçage.

 

L'item enfant de "TargetDatabase" est users, qui correspond à la table de base de données "users". Dans cet exemple, le composant de base de données ne contient qu'une table, "users". Néanmoins, dans un composant avec de nombreuses tables, la structure de traçage contient chaque table présente dans le composant. Si vous ajoutez ou supprimez des tables ou des procédures stockées depuis le composant de base de données, la structure de traçage est mise à jour.

 

Dans cet exemple, une structure init:users apparaît aussi. Cela se produit lorsque vous avez configuré le mappage pour qu'il effectue une action initiale avant l'insertion, la mise à jour ou principale ou toute autre action. Par exemple, si vous avez choisi de supprimer tous les enregistrements existants de la table avant d'en insérer de nouveaux, la structure init est présente. Elle rassemble des informations de traçage concernant l'action initiale (comme une suppression ou une requête SQL personnalisée) et toute erreur qui pourrait se produire à ce niveau.

 

La structure trace:values affiche toutes les colonnes de la table de la base de données (dans ce cas, les colonnes de la table "users"). En ce qui concerne les procédures stockées, cette structure affiche les paramètres de la procédure stockée. Par défaut, toutes les colonnes sont définies pour être tracées, mais vous pouvez configurer les colonnes à tracer, comme décrit plus haut.

 

Les items trace:actions indiquent quelles actions sont actuellement définies pour être réalisées dans la table de base de données. Dans cet exemple, une action de mise à jour de base de données mf_db_ic_action_update est configurée pour se produire, donc l'item trace:update est disponible. Si vous changez le composant pour effectuer une action d'insertion de base de données tbl-act-icon, alors la structure de traçage changera en trace:insert, etc. pour les autres types d'action. Dans le cas de procédures stockées, une action trace:execute est visible à la place.

 

Chaque action de traçage possède un attribut rows-affected qui spécifie combien de lignes seront touchées par l'action de base de données respective.

 

L'item trace:error est rempli uniquement si une erreur de base de données se produit pendant l'exécution de mappage. Il a deux attributs, code et state. Le texte de l'erreur et les valeurs d'attribut sont fournis par le pilote de base de données et seront donc différents pour chaque type de base de données.

 

L'item trace:summary contient un attribut errors qui rapporte le nombre d'erreurs rencontrées. La valeur d'attribut est 0 si aucune erreur n'est rencontrée.

 

Consulter les fichiers de traçage

Lorsque le traçage est activé pour un composant de base de données cible, le fichier de traçage est aussi inclus dans l'aperçu lorsque vous cliquez sur l'onglet Sortie pour consulter le résultat de mappage. Cela est utile si vous souhaitez voir à quoi le fichier ressemblera. Veuillez noter que le fichier de trace généré aura une apparence différente sur la base du résultat d'exécution de mappage.

 

© 2017-2023 Altova GmbH